Bonjour,
J'ai un problème qui perdure dpeuis quelques jours. Je n'arrive pas à accéder à mon tableau de bord wordpress et quand je me connecte à mon espace ovh, sur les informations sur mon nom de domaine, mon hébergement est indiqué comme désactivé. Seulement mon renouvellement (domaine + hébergement) je l'ai fait en janvier et jusqu'ici je n'avais aucun problème pour accéder à mon site internet et à mon tableau de bord.
voilà ce que ça donne quand j'essaie d'accéder à mon tableau de bord :
"Not Found
The requested URL /wp-login.php was not found on this server."
Hébergement Web-old - Hébergement désactivé
Related questions
- [RESOLU] Server unable to read htaccess file, denying access to be safe
73508
24.11.2019 19:11
- Version php 7.0 sur Ovh mais php 5.4.45 sur mon wordpress
68147
10.01.2019 11:14
- Effacer wordpress d'OVH et reinstaller
67491
08.09.2019 21:02
- Comment récupérer son mot de passe phpmyadmin ?
66823
14.11.2016 10:32
- Changer la version d'une base de donnée en mutualisé
64227
22.12.2016 11:46
- Résiliation hébergement
64181
27.07.2018 10:39
- Ne supporte pas FTP sur TLS
64068
11.12.2018 18:48
- Variable upload_max_filesize plus grande que post_max_size
56670
11.06.2017 16:01
- Résiliation hébergement+domaine
55767
11.09.2018 20:28
- Transfert hebergement et domaine .fr entre client OVH ?
54132
21.12.2016 15:10
ce qui est désactivé est l'hébergement gratuit, tu peux respirer ;)
c'est toi qui a cette page de maintenance dégueu? tu n'as pas de référencement à perdre :/
tu as installé un plugin genre ***WP Hide***?
en renommant le .htaccess, c'est mieux avec http://www.laplumedelyly.com/wp-login.php?
Oui c'est bien moi avec la page dégueu :), qui n'était pas comme ça au départ.
Je veux justement y retourner pour relancer mon site Internet. Ce lien ne change rien, j'ai toujours la même réponse.
Non WP hide ça ne me dis rien. je n'ai rien installé comme plug in depuis des mois. J'ai juste fait les mises à jour en février de ce qui était demandé. Il y a encore deux semaines je pouvais y aller sans problème.
C'est normal que l'hébergement soit désactivé ?
ton hébergement n'est pas désactivé !
ta page maintenance ne devrait pas retourner un code http 200 (sinon les moteurs indexent cela ) :(
as tu essayé de renommer le .htaccess?
Je suis vraiment pas douée, je fais juste clic droit et je le renomme ?
oui, comme cela il n'agit plus, et permet de tester si le login fonctionne
Ça y est je peux l'éditer, qu'est-ce qu'il faut que j'indique ?
en ftp:
`.htaccess` en `.htaccess.0` par exemple
éditer quoi?
je te parle de renommer un fichier
Ça n'a rien changé, je l'ai renommé et je suis retourné sur le lien et ça me donne toujours le même résultat.
comment as tu fait pour mettre cette maintenance?
de ce que je vois, les pages en cache google ne sont pas plus jeunes que janvier, et la présentation n'était pas en forme (WP4.9.3)
tu es mis à jour en quelle version ? 4.9.10 ou 5.1.1 ?
Je l'ai mise en janvier la maintenance mais elle n'avais pas du tout cette tête là. La version 4.9.10, il me semble.
je serais toi, je réinstallerais manuellement la version 4.9.10 (en laissant désactivé le .htaccess)
ça te parle?
l'archive d'origine n'écrase pas les données
Comment je désactive le htaccess ? Euh ça me parle est un bien grand mot. Je me sens tellement bête devant tes explications. Pour réinstaller je peux le faire comment ?
le .htaccess EST désactivé, ne pas le toucher en attendant
en clair, ça ne te parle pas, mais je ne me sens pas de te former et assister un dépannage d'autant que ta panne ne fait pas partie des standards WP :/
Bonjour à tous,
Je rencontre e même problème depuis un certain temps, j'ai essayé de renommer mon .htaccess, puis vérifier les autorisations au niveau des dossiers et fichiers dans le FTP, mais tout semble normal. L'hébergement désactivé depuis un moment, impossible d'accéder au tableau de bord de wordpress. Au départ mon quota de stockage de la base de donné était plein, mais j'ai essayé de libérer un peu d'espace en vidant les anciens articles de mon site.
Dites-moi comment je peux faire. SVP
Bonjour @MarcelG3
S'il vous plaît, ouvrez votre propre sujet, donner l'adresse de votre site.
Je pourrais alors vous répondre plus efficacement.
N'hésitez pas à faire des copies d'écran dans le manager OVH de toute la page concernant les informations générales et l'onglet base de données.
Voici les informations concernant les donnés sur moon space manager ovh.
Bonjour,
1) vous ne donenz pas l'adesse de votre site, mais ceci a peu d'importantce maintenant.
2) vous n'avez toujours pas ouvert votre propre sujet
3) votre bese de données est pleine à 100% (sans doute avez-vous ignoré des e-mails d'alerte à 80% et 90% ... maintenant le mal est fait, il va falloir"jouer" avec phpmyadmin pour effacer des choses inutiles, mais avec un risque de casser votre site pour de vrai.
Je pense que votre problème n'a aucun lien avec le sujet de cette conversation "Hébergement désactivé".
Bonjour @MarcelG3
Il faut vous tirer les vers du nez.
La moindre des politesses aurait été déjà d'écrire en toute lettres l'adresse de votre site.
**_Opération délicate avec un smartphone !_**
Pour **https://multicorps.org** -->
_You don't have permission to access this resource.Server unable to read htaccess file, denying access to be safe_
Cela sent le piratage et un manque de suivi de votre site.
S'il vous plaît, ouvrez votre propre sujet, donner l'adresse de votre site.
Je pourrais alors vous répondre plus efficacement.
N'hésitez pas à faire des copies d'écran dans le manager OVH de **_toute la page_** concernant les informations générales et l'onglet base de données.
```text Je suis désolé de ne pas très bien comprendre ce que vous essayez de me dire dans vos textes.
Voici l'adresse de mon site www.multicorps.org ```
Votre site a été piraté et OVH l'a bloqué
Oui effectivement..
Comment faire récupérer le site ? J'ai besoin de votre aide s'il-vous-plaît.
Bonjour @MarcelG3
A quand remonte la dernière sauvegarde de votre site sur votre PC ?
N'auriez-vous pas intérêt à faire une restauration **Hébergement** + **Base de données** à une date antérieure à votre problème ?
Voir dans mon guide le paragraphe :
**T - Restauration OVH de votre site à une date antérieure**
https://www.wordetweb.com/word-et-web/WORDPRESS-guide-installation-de-WordPress-premier-domaine-chez-OVH-FR.htm#_T_%E2%80%93_Restauration
Bonjour, est-ce la première fois, ou bien une récidive ?
Voyez
https://help.ovhcloud.com/csm/fr-web-hosting-hacked-website-best-practices?id=kb_article_view&sysparm_article=KB0052499
mais aussi il faudra modifier la permission de votre dossier racine.
Ceci peut nécessiter l'intervention d'un professionnel si vous êtes perdu suite à votre piratage.
Bonjour,
Oui c'est la première fois que cela arrive.
Bonjour
Avez vous testé la restauration comme je vous l'ai proposé il y a 3 jours ?
Plus vous tarderez @MarcelG3 à faire une restauration, moins vous aurez de chance d'avoir une restauration non piratée.
Nota : Date maximum de restauration pour l'hébergement : **_2 semaines_**
Extrait de :
https://help.ovhcloud.com/csm/fr-web-hosting-restore-storage-space?id=kb_article_view&sysparm_article=KB0052754
* le jour même, à 00 h 01 du matin ;
* la veille, à 00 h 01 du matin ;
* l’avant-veille, à 00 h 01 du matin ;
* le dimanche précédent, à 01 h 00 du matin ;
* le dimanche, deux semaines avant, à 01h00 du matin.
Bien j'ai fais la restauration de la base de donnée.
De quand date le piratage ?
Il y a trois mois.
J'ai remarqué un truc bizarre le 12 décembre.
Le 12 décembre 2023
Attendre les suggestions de @Fritz2cat
```text J'ai reçu un mail de OVH le 14 mars à 10h : Je vous informe que j'ai enfin localisé le fichier Slider parmi la liste exhaustive des fichiers suspects détectés sur mon hébergement : multicorps.org/wp-includes/Text/Diff/slider/?1=36&i=205217. Après l'avoir identifié le fichier slider, j'ai procédé à sa suppression ainsi qu'à celle de tout son contenu.
J'ai supprimé le fichier en question. ```
Bonjour,
Si votre site a été piraté, dites-vous que tous les fichiers peuvent être vérolés.
Il y a autant de possibilités d'infection et donc de désinfection que selon la "créativité" des pirates.
D'après archive.org, on peut voir (il y a un an) que votre site était en Wordpress.
Ce que je vous recommande c'est de repartir à zéro mais en préservant le contenu de votre site.
Vous avez besoin de récupérer chez vous:
- un export de la base de données
- le contenu du dossier wp-content
- le fichier wp-config.php
Dans votre copie récupérée, effacez les sous-dossier 'plugins' et 'themes'
Il ne peut plus y avoir qu'un seul fichier de type PHP, à savoir index.php qui contient juste une ou deux lignes. Tout autre fichier PHP est très probablement une porte dérobée laissée par le pirate et donc à supprimer de votre copie.
Sur votre FTP , dans FileZilla
(1) éventuellement cliquer sur /home/ pour afficher votre login
(2) clic droit sur votre login et voir "file permissions"
(3) mettre 705
(4) OK
puis vous faites disparaître le dossier contenant votre site vérolé (par exemple en renommant www par www_infected)
et vous créez un nouveau dossier www qui est propre et vide.
Puis vous allez sur Wordpress.org récupérer une version à jour du fichier wordpress.zip, vous dézippez chez vous et vous uploadez depuis (dossier local) wordpress vers (dossier distant) www
Il manque le fichier wp-config.php que vous aviez récupéré plus haut, et tout le dossier wp-content (à fusionner avec ce qui provient du wordpress.zip dézippé.
Vous devriez avoir un site fonctionnel où il manque votre thème et tous les plugins.
Avant d'aller plus loin allez dans /wp-admin/ vérifier que le pirate n'a pas créé d'utilisateurs intrus avec les droits d'admin !
Il faudra aller rechercher votre thème et vos plugins depuis les éditeurs de ces composants. Vous ne ouvez pas aller les rechercher depuis votre copie vérolée !
Vous remarquerez qu'on n'a pas restauré la base de données. C'était une sécurité.
Procédure officielle:
https://developer.wordpress.org/advanced-administration/upgrade/upgrading/
Je vous remercie pour vos retour ingénieux. Je ferai très vite d'exécuter tout cela afin de voir la suite des faits.
Merci sincèrement pour votre aide Gaston_Phone et Fritz2cat !
Utilisateur,
Bonjour Monsieur,
Je rencontre des difficultés pour télécharger les fichiers wp-content et wp-config.php.
Il y a quelque temps, juste après le piratage, j'ai réussi à afficher le site en faisant restauration de la sauvegarde de la base de donnée puis j'ai alors effectué une sauvegarde externe de la base de données au format SQL. Je me demande si je pourrais les utiliser et supprimer les plugins et thèmes. Qu'en pensez-vous ?
Vous devriez utiliser Filezilla.
Le petit outil FTPexplorer ou net2ftp depuis l'espace client c'est trop léger pour cela.
Ou bien dites-nous en quoi consistent vos "difficultés". Un message d'erreur ça nous parle plus.
De plus les thèmes et extensions ne sont pas stockés dans la base de données, mais la base de données "sait" qu'ils ont été installés.
Bonjour Monsieur,
Je rencontre un problème : je n'arrive plus à télécharger le dossier "www" ou le sous-dossier "wp-content", ainsi que le fichier "wp-config.php" à partir de FileZilla. De même, lorsque j'essaie via le FTP, la page se plante en cours de chemin. Que devrais-je faire ?
Hier, j'ai expliqué que juste après avoir été piraté et avoir récupéré le site, j'avais déjà téléchargé le dossier "www" via FileZilla. Je possède ce dossier dans mes fichiers téléchargés. Je voulais donc savoir s'il était possible de réutiliser ce dossier en supprimant le sous-dossier "wp-content" ainsi que le fichier "wp-config.php", ainsi que les thèmes et plugins. Sinon, comment puis-je récupérer au moins les données (articles publiés, images, etc.) du site ?
Non absolument pas.
Votre site se trouve précisément dans:
- wp-content
- wp-config.php
- la base de données
Tout le reste (y compris wp-content/plugins et wp-content/themes) devrait être réinstallé depuis les sources officielles.
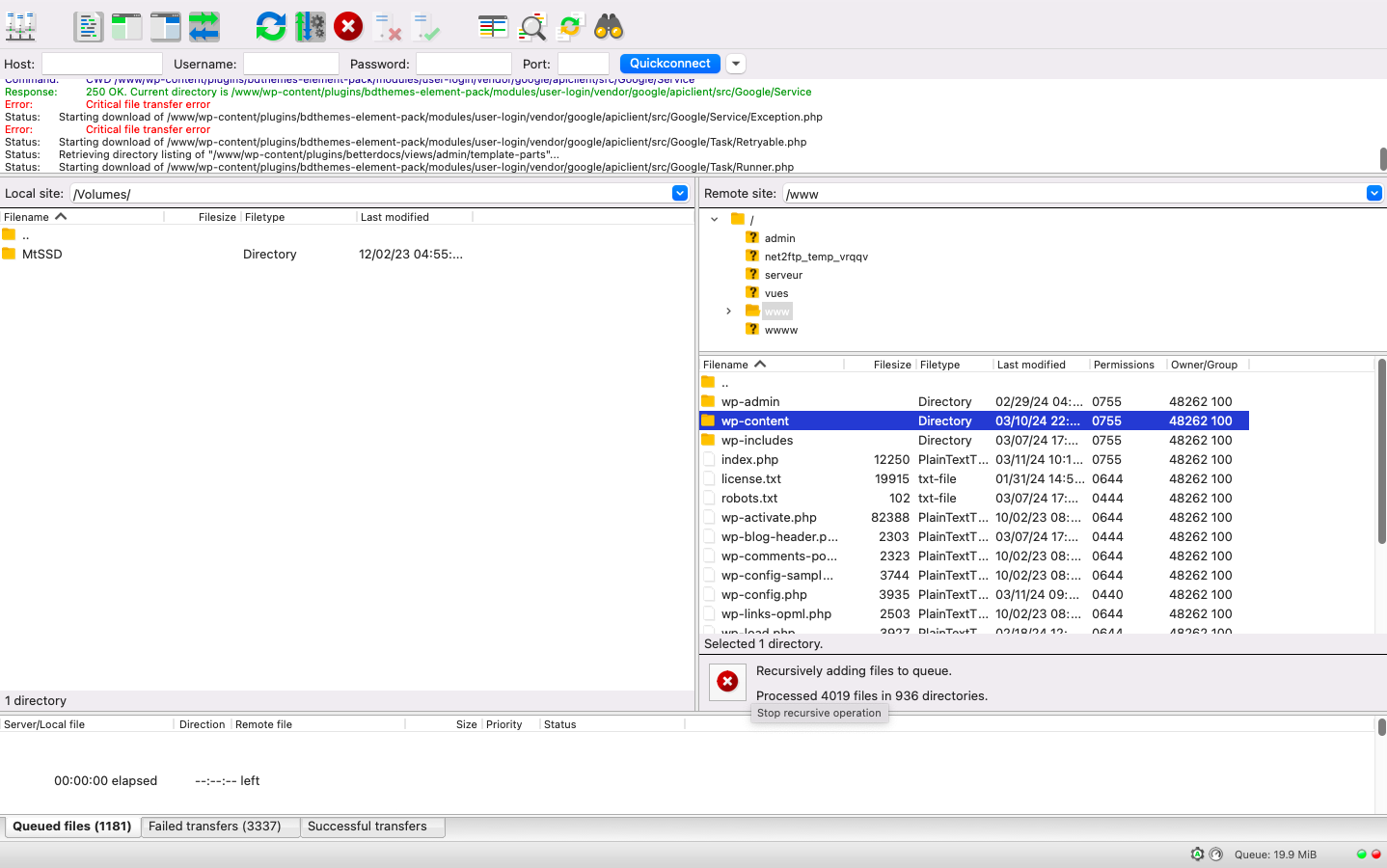
Il est probable que les "critical file transfer error" soient causés par l'antivirus de votre PC qui a détecté les chevaux de Troie.
J'utilise un iMac. Est-ce qu'il y a une méthode pour téléchargé le dossier?
Avez-vous un antivirus installé sur votre mac ? Pouvez-vous voir le rapporte d'activité de celui-ci ?
Non je n'ai pas un antivirus sur mon Mac
Il y a des permissions inhabituelles:


Forcez la réécriture des permissions en mode 705 à travers tout votre site:
puis ré-essayez le transfert
Vous utilisez bien SFTP, n'est-ce pas ?
Je pense que non.
Normalement le port par défaut de se connecter via SFTP sur FileZila est le port 22, mais moi j'utilise le port 21.
Dans Filezilla ne mettez pas de port.
Filezilla se débrouillera tout seul..
Par contre sélectionnez bien le protocole SFTP
Pouvez-vous nous faire une copie d'écran complète de Filezilla
Oui bien-sûr
Activez ceci dans votre espace client (hébergement > FTP/SSH > activer SFTP)
et ensuite dans Filezilla utilisez de préférence SFTP plutôt que FTP
Plus fiable, plus rapide, plus sécurisé, et ne se retrouve pas en erreur en présence de dossiers contenant 4998 fichiers ou plus.
C'était toujours activé. Mais dans FileZilla aucun où je peux sélectionner le SFTP. Dans l'onglet droit, vous pouvez voir par vous même que je n'ai que le ftp et non le sftp.
Faites un effort de recherche, svp.
Vous devriez trouver.
Avez-vous changé les permissions à travers tout votre site ?
Oui et ça continu toujours de tourner.
Bonjour @MarcelG3
Apparemment vous êtes toujours connecté en FTP au lieu de SFTP.
C'est le protocole SFTP qui est recommandé
Le message que je reçoit en mettant les informations, puis en connectant sur le port 22
Cocher faites confiance à cette hôte
C'est bon c'est fois, j'ai relancé les permissions.
Qu'est-ce que ces quatre dossiers ?

et ceci aussi, si ça ne vient pas de vous, c'est peut-être l'auteur du délit

J'ai connaissance du wwww, je l'avais créer pour faire des essaies. Mais le dossier net2ftp, je ne sais d'où il sort, les dossiers serveurs et vues également. Pour le dossier admin je l'ai depuis le début, mais je ne connais vraiment pas son importance.
Si vous êtes sur un hébergement mutualisé OVH, vous devriez pouvoir **_virer ces dossiers_**, qui pour moi n'ont rien à faire ici.
Voici le contenu du fichier ''admin''
Non vous montrez www/wp-admin
Oh oui le voici le dossier ''admin'' depuis Finder
J'espère que vous comprenez ce que vous faites
#1)
#2)
Oh pardon je suis un peu perdu dans tout ceci, je ne pouvais pas prendre une capture du sosie pendant que je FileZilla est en train de mettre les permissions. Mais depuis mon FTP je vous envoie la capture du dossier ''admin'' et du sous-dossier ''vues''. Dans le dossier ''CASETEST..'' il n'y a rien.


Si vous voulez la capture du contenu du ''index.html'' du dossier ''vues''
Ceci contient certainement du matériel hostile


Rappelez-vous ce que vous faisiez il y a 10 ans: