Bonjour,
je dois chargé un nouveau thème sur prestashop, mais a chaque fois j'ai le message " taille du fichier trop grand", j'ai cherché partout sur les forums ont m'indique qu'il faut augmenter la taille de chargement sur un fichier php.ini.
Le problème est que je me débrouille seule et je ne suis pas webmaster. J'ai filezilla. Je ne sais pas comment faire la manipulation pour augmenter la taille.
Please ca fait des jours que je suis bloquée, aidez moi
Stockage et sauvegarde-old - Augmenter la taille maximum de chargement de fichiers pour prestashop
Related questions
- Augmenter la taille maximum de chargement de fichiers
14169
14.11.2016 14:06
- NAS comme stockage de machine virtuelle
5116
12.10.2016 09:39
- Déplacement de fichier volumineux
4996
07.04.2017 11:56
- S3 api pour OVH Object Storage ?
4619
08.05.2017 16:46
- Accès Cloud Disk Array via l'interface vRack
3911
30.07.2019 11:04
- Quelle solution de sauvegarde pour une TPE ?
3417
28.01.2019 20:26
- Suhosin.post.max_vars = 5000 suhosin.request.max_vars = 5000
3168
31.01.2020 16:54
- Quelle solution de sauvegarde est la plus adaptée ?
3157
09.12.2016 00:23
- [Cloud Disk Array] Parfois de mauvaise perf
3082
07.11.2017 16:37
@Ndeye_AdamaD, je ne suis pas sûr que sur ton abonnement on puisse toucher au fichier **_php.ini_**. Qui est en quelque sorte un "fichier Système"
Quel Thème de Prestashop ?
A quelle adresse as-tu vu cette remarque "augmenter la taille de chargement sur un fichier php.ini." ?
Pour le theme le voici https://themeforest.net/item/perfect-gifts-responsive-prestashop-17-theme/19600615
Pour l'adresse j'ai tellement lu de forum https://www.leotheme.com/blog/prestashop/prestashop-1-7/549-how-to-configure-file-size-in-prestashop17.html
L'option 2 ne fonctionne pas avec moi
@Ndeye_AdamaD, pourquoi ?
Quel message d'erreur ?
Sinon, pourquoi ne pas transférer le fichier du Plugin dans sous-dossier de /www via FileZilla ?
Mon fichier zip du theme est de 400 Mo.
Comment dois je faire?
@Ndeye_AdamaD
Déjà la version du PHP est trop ancienne. Il faudrait passer sur PHP 7.1 ou PHP 7.2
Mais pour le "Cloud" je ne sais pas s'il existe le fichier **_.ovhconfig_**
Mais 400 Mo de taille pour un Thème cela me parait beaucoup.
Avec FileZilla tu crées un sous-dossier et tu y transfères ton fichier de 400 Mo
avec filezilla ?
il faut mettre le contenu du .zip du plug in dans /www/wp-content/themes/Nom_Du_Theme
Edit : je me suis trompé, ceci n'est valable que pour wordpress.
@Ndeye_AdamaD, as-tu fait cela ?
C est un theme avec 4 options, c'est a dire c'est comme si je charger 4 themes en 1.
une fois que je le mets laba? qu est ce qui va etre la suite? c'est automatique?
comment faire un update?
Hum! Hum! Ici c'est du **_Prestashop_**.
http://doc.prestashop.com/pages/viewpage.action?pageId=51840204
je ne trouve pas le wp-content dans filezilla
Hum! Hum! Ici c'est du **_Prestashop_**.
Que t'ai-je dit : de créer un dossier **_/www/xxx_**
oui oui, autant pour moi, wp-content c'est sous wordpress, suis les conseils de @Gaston_Phone, je me suis trompé !
Ok je vais en creer pour le ranger laba
Ce champ présente les fichiers Zip présents dans le dossier '/themes'.
je l'ai mis dans theme, mais n'apparait pas dans prestashop
@Ndeye_AdamaD, désolé de ne pouvoir t'en dire plus car je n'ai pas de prestashop.
Mais as-tu mis ton fichier ZIP dans le dossier **_/www/themes_** _(avec un "**s**")_
Alors @Ndeye_AdamaD où en es-tu ?
je l'ai mis dans /www/themes, et quand je retourne sur prestashop importer a partir du FTP, je n ai rien
Quel est le nom exact de ton archive (en respectant les Majuscules/minuscules) ?
C'est themeforest-19600615-perfect-gifts-responsive-prestashop-17.zip
Ohh ca a marché j'ai trouvé

Mais maintenant j'ai ca
Theme non compatible, alors que sur le site evento ou je l'ai acheté c'est bien ecrit que c'est prestashop 1.7
Peux-tu montrer une copie d'écran montrant :
* La version de **_Prestashop_** ?
* La version de **_PHP_** ?
* Le contenu du fichier **_/.ovhconfig_** ?
Est-ce celui-ci :
Re bonjour Gaston, c'est Ndeye-Adama, j'ai été obligé de creer un nouveau compte. je suis limitée et je dois attendre 14h avant d avoir a nouveau le droit d ecrire.
oui c'est le bon theme.
J'ai aussi upgrade PHP de 5.6 a 7.1
Ou trouve /.ovhconfig? j'ai trouvé config.php
Bonjour @AdamaB, tu es sur un VPS. Je n'en ai pas.
Il y a donc quelques différences avec les hébergements mutualisés.
Tu devrais faire un petit script phpinfo.php :
> > phpinfo();
> ?>
Qui te donnera la valeur de la version du PHP utilisé.
Je reviens à cette taille de 400 Mo du fichier ZIP que tu as téléchargé.
Pour moi, c'est très énorme.
Pour comparaison le fichier d'installation de Prestashop **_prestashop_1.7.3.1.zip_** ne fait que 59 Mo.
Ton ZIP fait près de 7 fois cette taille.
Ou dois je faire le script?
dans **_/www_**
Puis lancer https://www.terangabox.com/phpinfo.php
Ok c'est fait

tu peux directement voir avec le meme lien https://www.terangabox.com/phpinfo.php
Bonjour,
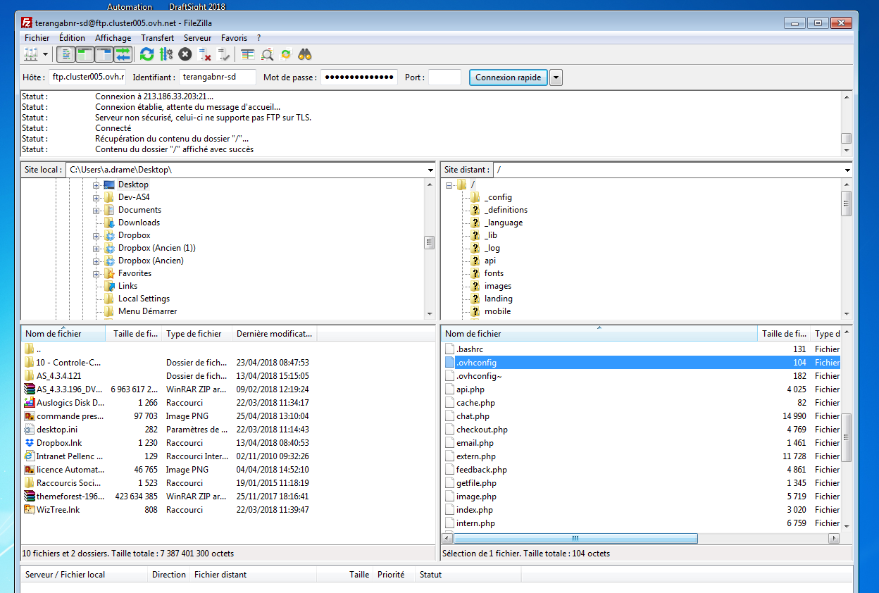
pour info il est bien sur un mutu (d'après son domaine et là ou ça pointe, cluster005) et non un VPS ou dédié, donc normalement il doit y avoir un .ovhconfig à la racine.
Cordialement, janus57
Dans ce cas @AdamaB regarde --> **1https://wordetweb.com/word-et-web/OVH-ovhconfig-hebergement-mutualise-FR.htmhttps://wordetweb.com/word-et-web/OVH-ovhconfig-hebergement-mutualise-FR.htm OVH - ovhconfig_**
j'ai trouvé ovhconfig
que dois je faire?
Copier coller le contenu ici..
@AdamaB, je soupçonne une installation curieuse.
En effet, à part le fichier .ovhconfig et le dossier /www il ne doit rien y avoir d'autre.
Or je vois ici quantité de dossiers et de fichiers qui n'ont rien à voir sur cet emplacement.
Heuuuu, ok,
j ai repris le site c'est mon ancien webmaster qu i travaillait dessus. J'ai voulu passé de prestashop 1.6 a 1.7 pour pouvoir installer le nouveau theme et pour cela j'ai utilisé migrationpro ( lol ce n est pas de la pub).
Du coup filezilla je ne touche pas je ne comprends pas grand chose. Mes capacité se limite a telecharger des modules a partir du Back office.
qu est ce que je peux, faire, j'ai vraiment besoin d aide ca fait un moins que le site est en maintenance et je ne m en sors plus.
Hello,
j'ai finalement reussi
Merci bcp
je travaille sur un autre lien, je le mettrais an ligne des que j aurai fini. je peux te send le lien en privé si tu le desire.
Bonjour @AdamaB. Oui merci
heu
je n arrive pas a t ecrire en privé
@AdamaB, je viens de t'envoyer un MP
@AdamaB, @Ndeye_AdamaD, j'ai vu. Bon début de travail. Courage!
Merci
Bonjour Gaston,
j'ai a nouveau besoin d'aide.
Le webmaster que j avais pris, été passé par je ne sais pas ou pour mettre le site en maintenant et mettre li image que l on voit actuellement sur terangabox.com, il ne l as pas fait a partir de prestashop.
Du coup j'aimerai enlever ca et rattacher mon nouveau site ( lien que je t avais donné) avec le nom de domaine terangabox.com
Tu peux m'aider?