Bonsoir,
Je cherche à configurer mon IPLB avec deux serveurs web, un à BHS, l'autre à RBX. Cela fonctionne, mais pour l'instant avec les règles de "base". Quelqu'un sait comment faire pour rediriger l'utilisateur vers le serveur le plus proche géographiquement (si dispo).
Merci d'avance
Jeff
IPLB et zone géographique
Related questions
- IP LB : Création infra multi DC
7324
25.12.2017 14:32
- VRACK + proxmox-pfsense = TCP impossible
7076
05.09.2018 15:16
- Routage - Vpn IPsec + vrack + public cloud + serveur dédié
6989
04.06.2017 10:02
- IPLB Graphiques
6645
15.03.2018 17:23
- IP LB NextGen Multi DC
6599
10.02.2017 09:42
- Sonde http IPLB Nextgen
6200
02.11.2016 12:09
- Nbr de règles sur le parefeu OVH
5887
22.11.2019 08:36
- Firewall compatible ipv6
5873
13.03.2017 11:12
- Iplb http 503 pour 100% des requetes
5844
11.01.2018 16:51
- Activer firewall
5585
29.11.2022 08:08
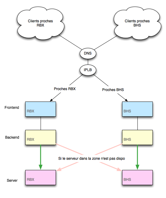
Il te faut commander une IPLB à RBX, puis rajouter une zone (BHS).
Ensuite, tu configure deux frontends, un à RBX, l'autre à BHS, puis deux backend, un à RBX, l'autre à BHS.
Enfin, tu configure ton serveur de BHS dans le backend de BHS, idem pour RBX.
Une fois cette configuration déployée, les clients les plus proches de BHS seront pris en charge par la zone BHS de ton IPLB, qui contient la configuration pour ton serveur de BHS, et de la même manière pour les clients plus proche de RBX.
Merci pour ton retour, j'arrive bien à rediriger les clients proches de RBX vers le serveur web dédié à RBX et les clients plus proches de BHS vers le serveur web dédié à BHS.

Toutefois il y a une étape que je n'arrive pas à mettre en place, j'aurais voulu qu'un client proche BHS aille, si le serveur BHS n'est pas dispo vers le serveur RBX.
Mais je ne suis pas certain que l'outils puisse le faire (roundrobin ? URI ?) et je cherche à comprendre l'utilité du probe.
Bonne soirée
Si tu as un serveur sur RBX et un serveur sur BHS, le comportement par défaut va envoyer le client proche de BHS vers BHS et le client proche de RBX vers RBX, si BHS tombe tout le monde ira sur RBX et si RBX tombe tout le monde ira sur BHS.
Par contre à voir ton schéma tu parles pas des frontends directement situé derrière l'IPLB mais plutôt des backends.
Si c'est le cas et que tu veux redonder tes backends, c'est pas avec l'IPLB que tu vas pouvoir faire ça mais en configurant les backends pour être redondant. Mais j'ai tendance à croire que c'est déjà le cas sinon ton infra ne marcherait pas.
Salut,

En fait comme le Fronted ne peut avoir que des backends dans la même zone j'imagine effectivement que ça se joue au niveau du backend.
En fait, je suis dans la phase de test de ce schéma, et pour l'instant j'ai l'impression de ne pas réussir à mettre en marche la notion de "poids" du server afin de rediriger BHS sur le serveur canada d'abord et seulement sur RBX si BHS ne marche.
En gros je me demande si, pour mettre mon principe en place, je ne dois pas ajouter un server au canada et un sur BHS.
Merci du retour
En réalité c'est le comportement par défaut d'un IPLB, si l'un des deux serveurs n'est plus dispo tout le trafic sera redirigé vers celui qui est up.
Pour ce qui est de la configuration des backends c'est une toute autre histoire.
J'imagine que les frontends sont des serveurs web et que les backends sont des serveur de base de donnée, non ?